UsbTreeView — это портативная утилита для детального и наглядного отображения USB-устройств, хабов и портов в виде древовидной структуры. Программа позволяет удобно управлять подключенными устройствами, получать расширенную информацию и безопасно их извлекать, что делает её незаменимым инструментом для системных администраторов и продвинутых пользователей. UsbTreeView обладает расширенными возможностями по сравнению со стандартным менеджером устройств Windows и легко скачивается на русском языке.
Описание USB Device Tree Viewer
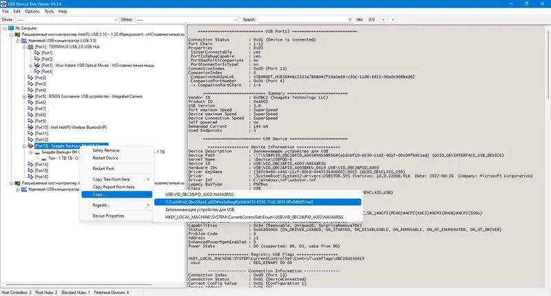
UsbTreeView — это компактная и переносная программа, которая обеспечивает расширенную визуализацию USB-устройств и их компонентов. В отличие от стандартных средств Windows, она отображает подробную информацию о хабах, портах и подключенных устройствах, включая буквы дисков и COM-порты. Благодаря удобному древовидному интерфейсу и панели информации, пользователь может быстро находить нужные компоненты, выполнять безопасное удаление и перезапуск устройств без необходимости перезагружать систему. Инструмент основан на исходном коде USBView из комплекта драйверов Windows Server 2003, но дополнен улучшенными значками, настройками шрифтов и цветовой схемы, а также функциями автоматического обновления и сохранения настроек.
- Расширенная визуализация USB-устройств и их свойств
- Возможность безопасного извлечения устройств и перезагрузки портов
- Поддержка Windows 8 и новее для расширенной информации
- Настраиваемый интерфейс с выбором шрифтов и цветов
- Сохранение позиции окна и состояния дерева
Использование UsbTreeView значительно упрощает диагностику и управление USB-устройствами в системе.
Как пользоваться USB Device Tree Viewer
Для начала работы с UsbTreeView достаточно скачать программу и запустить её — она не требует установки. После запуска в древовидной структуре отображаются все подключенные USB-устройства и хабы. Пользователь может выбрать интересующий компонент, чтобы просмотреть расширенную информацию, такую как дескрипторы, буквы дисков и COM-порты. Для безопасного удаления устройства следует вызвать соответствующую команду из контекстного меню, что требует прав администратора. Также программа позволяет перезапускать порты и устройства, что удобно при необходимости повторного подключения без перезагрузки системы. Для поиска нужного устройства можно воспользоваться панелью переходов или функцией поиска, встроенной в интерфейс.
Достоинства и недостатки
UsbTreeView — мощный инструмент для диагностики и управления USB-устройствами, обладающий широкими возможностями настройки и отображения информации. Он значительно превосходит стандартные средства Windows по детализации и удобству работы с подключенными устройствами. Однако, программа требует прав администратора для выполнения некоторых операций, таких как безопасное удаление или перезагрузка устройств и портов. Также, из-за использования системных вызовов, иногда могут возникать ошибки или задержки при работе с некоторыми устройствами, особенно при их перемещении или отключении.
Плюсы:
- Расширенная информация о USB-устройствах и дескрипторах
- Возможность безопасного извлечения и перезапуска устройств
- Настраиваемый интерфейс и сохранение настроек
- Поддержка Windows 8 и 10 для расширенной информации
- Портативность и простота использования без установки
Минусы:
- Требуются права администратора для некоторых функций
Скачать
UsbTreeView можно скачать на странице официального сайта, что позволяет быстро получить последнюю версию программы. Она доступна в виде портативного исполняемого файла, что удобно для использования на различных компьютерах без установки. Для скачивания рекомендуется выбрать версию, совместимую с вашей системой, и ознакомиться с документацией для максимальной эффективности работы. UsbTreeView — это надежный инструмент для специалистов, которым необходим полный контроль над USB-устройствами в системе.
| Разработчик: | Автор программы |
| Лицензия: | Бесплатное программное обеспечение |
| Язык: | Русский |
| Платформа: | Windows 7, 8.1, 10, 11 x86-x64 (32/64 Bit) |


![Программный интерфейс USB Device Tree Viewer 4.3.4.0 Portable [En]](https://torsoft.top/wp-content/uploads/programmnyi_interfeis_usb_device_tree_viewer_4_3_4_0_portable_en.webp)

![Установка USB Device Tree Viewer 4.3.4.0 Portable [En]](https://torsoft.top/wp-content/uploads/ustanovka_usb_device_tree_viewer_4_3_4_0_portable_en.webp)