WinUtilities — это профессиональный набор системных утилит, предназначенных для оптимизации и настройки операционной системы Windows. Он включает более 20 инструментов, позволяющих повысить производительность, очистить диск и управлять системными ресурсами. Программа обладает удобным интерфейсом и широкими возможностями для пользователей, желающих максимально эффективно настроить работу ПК.
Описание WinUtilities
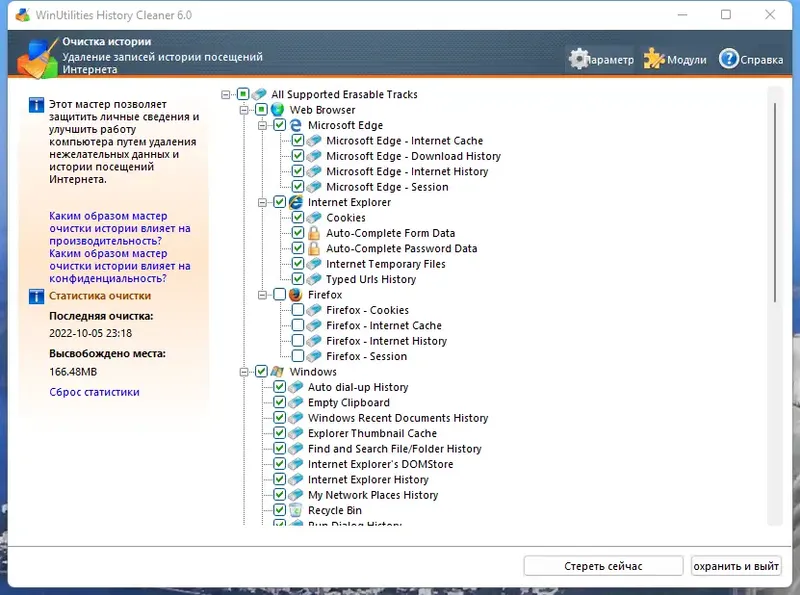
WinUtilities — это мощный профессиональный инструмент для оптимизации системы, который подходит как для опытных пользователей, так и для новичков. Он позволяет выполнять широкий спектр задач, связанных с очисткой, управлением файлами и настройками Windows. Программа включает функции восстановления удаленных данных, удаления дубликатов и защиты конфиденциальной информации, что делает её универсальным решением для повышения скорости и стабильности работы компьютера.
- Восстановление удаленных файлов на FAT и NTFS разделах
- Очистка диска от мусорных файлов и временных данных
- Оптимизация оперативной памяти и управление запущенными процессами
- Удаление дубликатов и неправильных ярлыков
- Создание резервных копий и управление программами
Благодаря встроенному планировщику задач и графической статистике, WinUtilities позволяет легко автоматизировать рутинные операции и контролировать состояние системы.
Как пользоваться WinUtilities
Для использования WinUtilities необходимо скачать и установить программу, следуя простым инструкциям. После запуска интерфейс программы организован по категориям, что облегчает поиск нужных инструментов. Можно быстро выполнить очистку диска, проверить реестр или управлять автозагрузкой, выбирая необходимые функции и нажимая соответствующие кнопки. Также доступна возможность планирования задач и создания резервных копий системных настроек.
Достоинства и недостатки
WinUtilities — это профессиональный набор утилит, который заслуженно пользуется популярностью среди пользователей, стремящихся улучшить работу своей системы. Он отличается богатым функционалом и удобным интерфейсом, что позволяет легко управлять системными ресурсами и повышать производительность ПК.
Плюсы:
- Обширный набор инструментов для оптимизации и настройки системы
- Интуитивно понятный интерфейс и организация по категориям
- Возможность автоматического планирования задач и очистки системы
- Поддержка русского языка и мультиязычный интерфейс
- Многофункциональность — восстановление данных, уничтожение следов активности, управление программами
Минусы:
- Некоторые функции требуют технических знаний для правильного использования
Скачать
Программа WinUtilities доступна для бесплатного скачивания на русском языке и легко устанавливается как в профессиональной, так и в портативной версии. Можно скачать бесплатно полную версию с ключом для активации дополнительных функций или выбрать бесплатную русскую версию для базовых задач. Для комфортного использования рекомендуется скачать на русском и ознакомиться с возможностями программы, которая поможет значительно повысить производительность ПК.
| Разработчик: | Privazer |
| Лицензия: | Бесплатная / Pro (платная) |
| Язык: | Русский |
| Платформа: | Windows 7, 8.1, 10, 11 x86-x64 (32/64 Bit) |



![Пользовательсткй интерфейс WinUtilities Professional 15.81 RePack (& Portable) by elchupacabra [Multi Ru]](https://torsoft.top/wp-content/uploads/pol_zovatel_stki_interfeis_winutilities_professional_15_81_repack_portable_by_elchupacabra_multi_ru.webp)
![Программный интерфейс WinUtilities Professional 15.81 RePack (& Portable) by elchupacabra [Multi Ru]](https://torsoft.top/wp-content/uploads/programmnyi_interfeis_winutilities_professional_15_81_repack_portable_by_elchupacabra_multi_ru.webp)

![Установка WinUtilities Professional 15.81 RePack (& Portable) by elchupacabra [Multi Ru]](https://torsoft.top/wp-content/uploads/ustanovka_winutilities_professional_15_81_repack_portable_by_elchupacabra_multi_ru.webp)