OneCommander V3 — это современный файловый менеджер для Windows 10 и Windows 11, который значительно упрощает работу с файлами и папками. Благодаря множеству удобных функций, программа позволяет быстрее и эффективнее управлять данными, обходя ограничения стандартных проводников. Она обладает широкими возможностями для настройки рабочего пространства, что делает ее отличным выбором для пользователей, ищущих альтернативу классическому файловому менеджеру.
Описание OneCommander
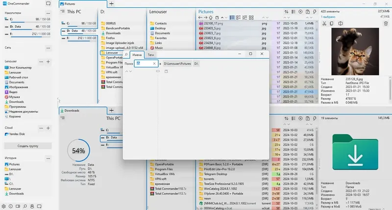
OneCommander — это мощный системный инструмент, предназначенный для повышения продуктивности при работе с файлами и каталогами. Он сочетает в себе интуитивный интерфейс и расширенные функции, такие как вкладки, двухпанельный браузер, навигация по столбцам и встроенный предварительный просмотр. Эта программа подходит для профессиональных пользователей и домашних энтузиастов, которые хотят сделать управление файлами более комфортным. Бесплатная для домашнего использования, она не содержит рекламы и не пытается заменить стандартный проводник, а предлагает более гибкое и современное решение для ежедневных задач.
- поддержка вкладок и двухпанельного интерфейса для быстрого переключения между папками
- навигация по столбцам и интеллектуальные настройки размеров панелей
- цветовые теги и система сортировки файлов по датам и типам
- встроенный предварительный просмотр изображений и документов
- переименование файлов с помощью регулярных выражений и конвертация изображений
Эффективное управление файлами с возможностью быстрой навигации и кастомизации интерфейса
Как пользоваться OneCommander
Для начала работы с программой достаточно скачать и запустить установочный файл или портативную версию. После запуска интерфейс появляется с несколькими вкладками, каждая из которых отображает отдельную папку. Пользователи могут легко перемещаться между каталогами, перетаскивать файлы и выполнять копирование или перемещение с помощью контекстного меню или горячих клавиш. Встроенные фильтры позволяют искать файлы по именам, датам или тегам. Также программа поддерживает массовое переименование и предварительный просмотр содержимого без открытия отдельных приложений, что ускоряет рабочий процесс и минимизирует необходимость в дополнительных инструментах.
Достоинства и недостатки
OneCommander представляет собой современное решение для управления файлами, которое значительно превосходит стандартный проводник Windows. Его гибкость и расширенные функции делают работу с данными более удобной и быстрой. Однако, несмотря на богатство возможностей, программа требует некоторого времени на освоение для новых пользователей и может иметь меньшую совместимость с устаревшими системами.
Плюсы:
- Интуитивный и настраиваемый интерфейс с вкладками и панелями
- Поддержка быстрого поиска и фильтрации файлов
- Расширенные возможности по переименованию и управлению файлами
- Встроенный предварительный просмотр и конвертация изображений
- Бесплатная версия без рекламы и дополнительных затрат
Минусы:
- Может требовать времени на изучение для новичков
Скачать
Для загрузки последней версии OneCommander достаточно перейти на официальный сайт или страницу загрузки программы. Варианты доступны в виде установочного файла и портативной версии, что позволяет выбрать наиболее подходящий способ установки. После скачивания и установки программа готова к использованию, предоставляя все возможности для эффективного управления файлами и папками на вашем компьютере.
| Разработчик: | OneCommander Team |
| Лицензия: | Бесплатная для домашнего использования |
| Язык: | Русский |
| Платформа: | Windows 10, Windows 11 x86-x64 (32/64 бит) |



![Пользовательсткй интерфейс OneCommander Pro 3.91.1.0 + Portable [Multi Ru]](https://torsoft.top/wp-content/uploads/pol_zovatel_stki_interfeis_onecommander_pro_3_91_1_0_portable_multi_ru.webp)
![Программный интерфейс OneCommander Pro 3.91.1.0 + Portable [Multi Ru]](https://torsoft.top/wp-content/uploads/programmnyi_interfeis_onecommander_pro_3_91_1_0_portable_multi_ru.webp)

![Установка OneCommander Pro 3.91.1.0 + Portable [Multi Ru]](https://torsoft.top/wp-content/uploads/ustanovka_onecommander_pro_3_91_1_0_portable_multi_ru.webp)