WinMerge — это мощный инструмент для сравнения и слияния файлов и папок, разработанный как open source проект для платформы Windows. Он позволяет легко определить различия между версиями документов или каталогов, что делает его незаменимым для программистов, разработчиков и всех, кто работает с кодом и файлами. Благодаря удобному интерфейсу и расширенным возможностям, WinMerge значительно ускоряет процесс контроля версий и оптимизации рабочих процессов.
Описание WinMerge
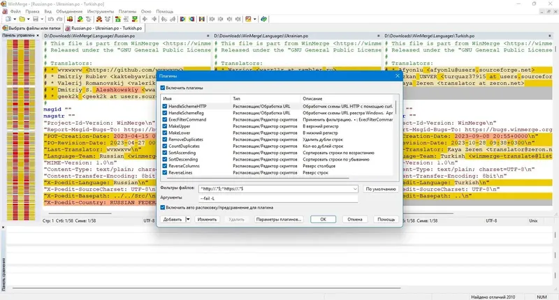
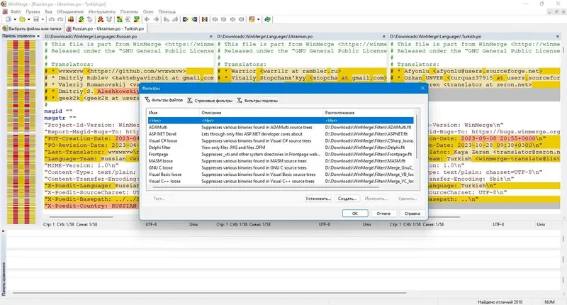
WinMerge является популярным редактором и инструментом сравнения, который поддерживает работу с различными форматами файлов и каталогов. Он подходит как для небольших проектов, так и для крупных разработок, позволяя сравнивать файлы Windows, Unix и Mac, а также отображать отличия в удобной визуальной форме. Программа обладает широкими возможностями для определения изменений, слияния и синхронизации данных, что делает её универсальным решением для разработчиков и системных администраторов.
- поддержка Unicode и различных кодировок
- поддержка сравнения трех файлов (3-way comparison)
- возможность сравнения папок и каталогов с учетом подкаталогов
- подсветка изменений внутри текста и строк
- поддержка сравнения изображений и создание файлов патчей
WinMerge позволяет быстро и эффективно находить различия, объединять изменения и управлять версиями файлов.
Как пользоваться WinMerge
Для использования WinMerge необходимо выбрать два сравниваемых файла или папки и запустить процесс сравнения. После этого программа визуально покажет отличия в двух панелях, что позволяет легко определить изменения. В редакторе есть функции подсветки синтаксиса, нумерации строк и выделения различий внутри строк. Также можно настроить фильтры и параметры сравнения, чтобы автоматизировать процесс и ускорить работу. Программа подходит как для ручного сравнения, так и для автоматизации с помощью командной строки или интеграции с другими системами контроля версий.
Достоинства и недостатки
WinMerge — это универсальный инструмент с множеством преимуществ, однако у него есть и некоторые ограничения, которые важно учитывать. Он отлично подходит для сравнения текстовых файлов, каталогов и изображений, а также поддерживает работу с архивами и плагинами. Благодаря открытому исходному коду, программа постоянно развивается и улучшается сообществом пользователей.
Плюсы:
- бесплатное и открытое программное обеспечение
- поддержка различных форматов и кодировок
- интуитивно понятный интерфейс и визуальные инструменты сравнения
- возможность сравнения папок и каталогов с подкаталогами
- поддержка сравнения изображений и создание патчей
Минусы:
- отсутствие встроенной поддержки работы с системами контроля версий (хотя есть интеграция)
Скачать
WinMerge можно скачать официальную русскую версию с сайта разработчика или воспользоваться портативными версиями для быстрого запуска без установки. Программа подходит как для профессиональных разработчиков, так и для пользователей, которым необходимо быстро сравнить файлы или папки. Для удобства есть возможность скачать как 32-битную, так и 64-битную версию, а также портативные сборки, которые не требуют установки и могут быть запущены с флешки или другого носителя.
| Разработчик: | WinMerge Team |
| Лицензия: | Open Source (MIT License) |
| Язык: | Русский |
| Платформа: | Windows 7, 8.1, 10, 11 x86-x64 (32/64 Bit) |



![Пользовательсткй интерфейс WinMerge 2.16.42.1 + Portable [Multi Ru]](https://torsoft.top/wp-content/uploads/pol_zovatel_stki_interfeis_winmerge_2_16_42_1_portable_multi_ru.webp)
![Программный интерфейс WinMerge 2.16.42.1 + Portable [Multi Ru]](https://torsoft.top/wp-content/uploads/programmnyi_interfeis_winmerge_2_16_42_1_portable_multi_ru.webp)

![Установка WinMerge 2.16.42.1 + Portable [Multi Ru]](https://torsoft.top/wp-content/uploads/ustanovka_winmerge_2_16_42_1_portable_multi_ru.webp)