FileMenu Tools — это мощная программа для настройки контекстного меню проводника Windows, которая позволяет пользователям быстро добавлять, редактировать и управлять командами, доступными при правом клике по файлам и папкам. Благодаря удобному интерфейсу и широким возможностям, она значительно упрощает работу с файлами и папками, экономя время и повышая продуктивность. Программа подходит для тех, кто хочет иметь под рукой набор часто используемых команд и утилит, а также быстро настраивать меню под свои нужды.
Описание FileMenu Tools
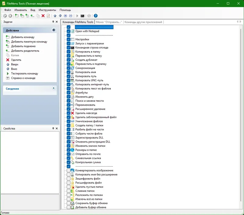
FileMenu Tools предоставляет пользователю возможность полностью контролировать пункты контекстного меню Windows. В программе можно создавать собственные группы команд, сортировать их по порядку, добавлять подменю и использовать предустановленные наборы команд для быстрого доступа к необходимым функциям. Среди основных возможностей — переименование, копирование, перемещение и удаление файлов, запуск приложений, работа с буфером обмена, а также вызов антивирусных сканеров и открытие интернет-ссылок. Благодаря гибкости настроек, программа становится незаменимым инструментом для профессиональных пользователей и системных администраторов.
- Настраиваемое контекстное меню
- Создание подменю и групп команд
- Использование предопределенных утилит
- Редактирование меню «Отправить»
- Управление командами из установленных программ
Функциональность программы позволяет значительно ускорить выполнение рутинных задач и повысить эффективность работы с файлами.
Как пользоваться FileMenu Tools
Для начала работы с программой необходимо скачать последнюю версию с официального сайта. После установки откроется интерфейс, где можно добавлять и редактировать пункты меню, выбирая команды из списка или создавая собственные. В настройках доступно управление порядком отображения элементов, группировка и создание подменю, а также добавление команд с дополнительными параметрами. Все изменения сохраняются автоматически, что позволяет быстро адаптировать меню под текущие задачи и предпочтения.
Достоинства и недостатки
FileMenu Tools отличается высокой универсальностью и простотой использования, что делает ее популярной среди пользователей разного уровня. Программа обеспечивает расширенные возможности по настройке меню, позволяя добавлять практически любые команды и утилиты. Также она позволяет управлять меню «Отправить» и редактировать пункты, созданные сторонним программным обеспечением. Однако, из-за богатого функционала новичкам может понадобиться время для освоения всех возможностей.
Плюсы:
- Гибкая настройка контекстного меню
- Поддержка предопределенных команд и утилит
- Управление меню «Отправить» и командами сторонних программ
Минусы:
- Может потребоваться время для полного освоения
Скачать
Для тех, кто хочет максимально быстро настроить работу с файлами и папками, рекомендуется скачать последнюю версию FileMenu Tools. Это позволит получить все преимущества программы и начать использовать ее сразу после установки. Скачать программу можно на официальном сайте или на странице загрузки, где доступны актуальные версии и инструкции по установке.
| Разработчик: | Sergey Tkachenko |
| Лицензия: | Бесплатная |
| Язык: | Русский |
| Платформа: | Windows 7, 8.1, 10, 11 x86-x64 (32/64 Bit) |



![Программный интерфейс FileMenu Tools 8.5 + Portable [Multi Ru]](https://torsoft.top/wp-content/uploads/programmnyi_interfeis_filemenu_tools_8_5_portable_multi_ru.webp)

![Установка FileMenu Tools 8.5 + Portable [Multi Ru]](https://torsoft.top/wp-content/uploads/ustanovka_filemenu_tools_8_5_portable_multi_ru.webp)