Q-Dir — это мощный файловый менеджер и мультимедийное приложение, предоставляющее удобный интерфейс для работы с файлами и папками. Он отличается оригинальной четырехпанельной структурой, что значительно ускоряет навигацию и управление файлами на компьютере или съемных носителях. Программа поддерживает работу с различными типами папок, включая ZIP-архивы, FTP-серверы, сетевые ресурсы и ярлыки, а также обладает широкими возможностями по настройке и фильтрации данных.
Описание Q-Dir
Q-Dir представляет собой универсальный файловый менеджер, который позволяет пользователю быстро получать доступ к необходимым папкам и файлам. Благодаря поддержке мультиязычного интерфейса и возможности работы с любого съемного устройства, программа идеально подходит для тех, кто регулярно работает с различными носителями информации. Удобство использования достигается благодаря функции drag&drop, экспорту данных и особым режимам предварительного просмотра, что делает работу с файлами максимально простой и эффективной.
- Многопанельный интерфейс для одновременного управления несколькими папками
- Поддержка различных типов папок и архивов, включая ZIP и FTP
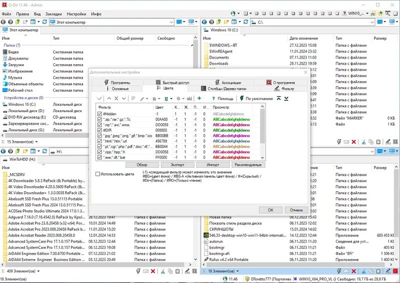
- Настройка цветовой маркировки файлов и фильтрация по типам
- Инструменты экспорта данных в форматы CSV, XLS, HTML и TXT
- Интегрированный просмотр изображений и встроенная лупа
Благодаря расширенным возможностям, Q-Dir значительно повышает продуктивность работы с файлами и папками, делая управление мультимедийными данными быстрым и удобным.
Как пользоваться Q-Dir
Использование Q-Dir достаточно интуитивно понятно: после запуска программы открываются четыре панели, каждая из которых отображает выбранную папку или устройство. Пользователю достаточно перетащить файлы или папки между панелями с помощью drag&drop, чтобы быстро копировать или перемещать данные. Для быстрого доступа к часто используемым папкам можно создать ссылки «Quick-Link’s» и настроить цветовую маркировку файлов по расширениям. Управление файлами осуществляется через контекстное меню, а режим предварительного просмотра позволяет просматривать содержимое документов и изображений без их открытия.
Достоинства и недостатки
Q-Dir обладает рядом преимуществ, которые делают его популярным среди пользователей, нуждающихся в удобной работе с файлами. Он отличается высокой скоростью работы, гибкими настройками и поддержкой множества форматов. Однако, как и любой софт, программа имеет некоторые ограничения, связанные с отсутствием встроенного менеджера архивации или расширенных функций редактирования файлов.
Плюсы:
- Многопанельный интерфейс для одновременного управления несколькими папками
- Поддержка работы с ZIP-архивами и FTP-серверами
- Настраиваемая цветовая маркировка и фильтрация файлов
- Возможность экспорта данных в разные форматы
- Работа с портативной версией без установки
Минусы:
- Отсутствие встроенного редактора файлов
Скачать
Q-Dir — это универсальный файловый менеджер, который можно легко скачать и начать использовать сразу после установки или на портативных носителях. Программа подходит для пользователей, которым важна быстрая навигация и расширенные возможности по работе с файлами и папками. Скачать можно как стандартную версию, так и портативную, что особенно удобно для работы на различных устройствах без необходимости установки.
| Разработчик: | Christian Ghisler |
| Лицензия: | Бесплатное ПО |
| Язык: | Русский |
| Платформа: | Windows 7, 8.1, 10, 11 x86-x64 (32/64 Bit) |



![Пользовательсткй интерфейс Q-Dir 11.46 + Portable [Multi Ru]](https://torsoft.top/wp-content/uploads/pol_zovatel_stki_interfeis_q-dir_11_46_portable_multi_ru.webp)
![Программный интерфейс Q-Dir 11.46 + Portable [Multi Ru]](https://torsoft.top/wp-content/uploads/programmnyi_interfeis_q-dir_11_46_portable_multi_ru.webp)

![Установка Q-Dir 11.46 + Portable [Multi Ru]](https://torsoft.top/wp-content/uploads/ustanovka_q-dir_11_46_portable_multi_ru.webp)