NetLimiter — это мощная программа для контроля и управления сетевым трафиком на компьютере. Она позволяет отслеживать деятельность каждого приложения, использующего интернет, а также регулировать скорость передачи данных. Благодаря этому инструменту можно эффективно ограничить или приоритезировать использование интернета, что особенно важно при необходимости балансировки ресурсов или защиты от нежелательного потребления трафика.
Описание NetLimiter
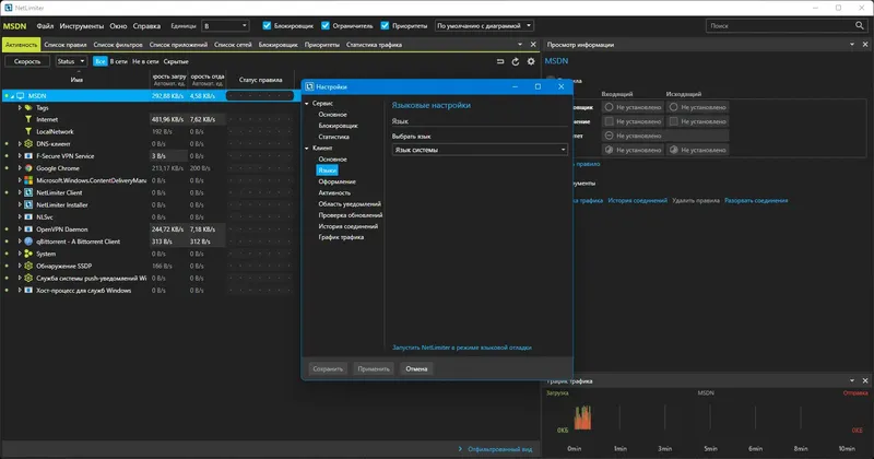
NetLimiter — это универсальное решение для мониторинга и регулировки сетевого трафика. Программа предоставляет возможность установить лимиты скорости для отдельных приложений и соединений, а также блокировать доступ к интернету для нежелательных программ. С помощью NetLimiter можно вести подробную статистику использования сети, что помогает лучше понять, какие процессы требуют наибольших ресурсов. В дополнение, программа позволяет создавать фильтры по протоколам, IP-адресам и направлениям трафика, что обеспечивает гибкую настройку под любые задачи. Это делает NetLimiter незаменимым инструментом для тех, кто ценит контроль и безопасность в сети, а также для оптимизации работы интернет-ресурсов.
- Мониторинг сетевого трафика в реальном времени
- Настраиваемое ограничение скорости для каждого приложения
- Блокировка доступа отдельных программ к интернету
- Приоритезация трафика для важных приложений
- Долгосрочная статистика использования интернета
NetLimiter позволяет точно управлять интернет-ресурсами, обеспечивая безопасность и эффективность работы сети.
Как пользоваться NetLimiter
Для начала работы с программой необходимо скачать и установить NetLimiter. После запуска она автоматически начнет отслеживать все активные соединения и приложения, использующие интернет. В интерфейсе можно назначать лимиты скорости, блокировать доступ или приоритезировать трафик для каждого процесса. Настройки можно выполнять вручную или через планировщик заданий, что позволяет автоматизировать ограничения по времени. Также доступна функция удаленного администрирования, что удобно для управления несколькими устройствами в сети. Для активации всех функций потребуется регистрация, после которой можно ввести ключ, полученный в текстовом файле. В целом, управление программой интуитивно понятно и удобно для пользователей с разным уровнем опыта.
Достоинства и недостатки
NetLimiter обладает рядом преимуществ, которые делают ее популярным решением для контроля интернет-трафика. Она отличается высоким уровнем гибкости и широкими возможностями настройки, что позволяет адаптировать программу под любые требования пользователя. Важной особенностью является возможность ведения подробной статистики, которая помогает анализировать использование сети за длительный период. Однако, несмотря на множество достоинств, программа может показаться сложной для новичков, а некоторые функции требуют времени для полного освоения. В целом, это надежное и функциональное решение для тех, кто хочет скачать инструмент для тщательного контроля интернета на своем ПК.
Плюсы:
- Гибкая настройка лимитов и фильтров
Минусы:
- Может быть сложной для новичков
Скачать
Для тех, кто ищет надежное решение для контроля за интернет-использованием, программа NetLimiter доступна для скачивания на официальном сайте. Она позволяет легко установить и начать использовать все возможности по управлению трафиком, контролировать расход данных и обеспечивать безопасность сети. Скачать программу можно бесплатно в демо-режиме или приобрести лицензию для полного доступа ко всем функциям. Установка занимает немного времени, после чего пользователь получает мощный инструмент для оптимизации и защиты интернет-соединения.
| Разработчик: | SoftPerfect |
| Лицензия: | Pro, платная |
| Язык: | Русский |
| Платформа: | Windows 7, 8.1, 10, 11 x86-x64 (32/64 Bit) |


![Программный интерфейс NetLimiter 5.1.7.0 [Multi Ru]](https://torsoft.top/wp-content/uploads/programmnyi_interfeis_netlimiter_5_1_7_0_multi_ru.webp)

![Установка NetLimiter 5.1.7.0 [Multi Ru]](https://torsoft.top/wp-content/uploads/ustanovka_netlimiter_5_1_7_0_multi_ru.webp)